IT网络运维:端口安全应用场景
| 2020-03-31 21:10:48 标签:
精“服务”之道,通“技术”之理

小的时候我总在想一件事,一些体育比赛为什么没有办法超越前面的人,为什么大家还要学习,还要不停的举办比赛,一个小孩子怎么学习也没有大人跑的快,跳的高,投的远,为什么他们还是不停的练习,后来我发现,我们学习的目的不是为了超越他人,而是为了战胜自己,超越自己,让自己的潜能达到最大限度的发挥,让自己体验一把全力以赴的人生。
这个问题源自我们的企业,艾锑无限,做了十多年的企业,忽然发现超越自己的企业有无数家,那我怎么做都难以做到这个世界的第一名,这样思考下去越做越有压力,越做越觉得没有什么意思,因为一切都会过去,即使争得第一又能怎样呢?
不过当领悟到人生活着的真谛时,我发现企业存在的价值与人生完全一样,这个世界需要不同的人种,不同的语言,不同的性格,不同的思想,我们才会觉得有意义,我们才会觉得有无限探索的机会,如果全都一样,可能没有一个人愿意活好几十年。在电影《后五百年中》那些透过DNA的克隆人,每一个人都一样,活着唯一的意义就是忙着死去。这样的人生又有谁想要过呢.
其实企业也一样,这个世界需要有不同的企业,需要有个性的企业,需要有独特领悟的企业,只有这样才能让每一个不同的人去选择的时候有更多的空间和机会。才能让这个世界五彩缤纷,才能让所有人活得多姿多彩,才能让大家觉得这是一个无限可能性的世界。
从我们开始经营艾锑无限的时候,就发现原来服务他人是件很幸福的事,特别当我们为别人解决了他们很久困扰的问题,当他们看到问题已被解决,脸上露出了久违的笑容的时候,我们心里满满的,那是一种无法用语言表达的幸福。经过十几年锤炼,我们曾经在服务过程中有过被误会,有过被不理解,有过被不认同,但每当想起那一张张笑脸,我们又重新鼓起勇气,重拾信心,继续前行,因为我们深知十年磨一剑,梅花香自苦寒来的道理.

今天每一位艾锑人都知道诚心、细心、贴心三心服务是艾锑无限的服务之道,是经的起检验的服务标准,是5000多家客户体验后并极其认可的服务系统,我们认为服务不仅仅是解决客户遇到的问题,更需要解决客户遇到问题后着急的心,只要心处理好了,问题自然而然也就没有了。

技术是门学问,但好技术更是门艺术,真正的技术不仅仅是企业带来更高的效率,创造更大的价值,还能为整个社会创造一种全新的生产方式,蒸汽机取代了农耕时代,让我们有了工厂和比马跑的更快拖的更多货的车,我们称这次变革为“第一次工业革命”,100多年后人类社会生产力发展又一次重大飞跃,人们把这次变革叫做“第二次工业革命”,人类由此进入“电气时代”。这个时代产生了汽车和飞机,让我们的速度和效率发生了天翻地覆的变化.而第三次是科技的革命,并且一直延续到新千年,让整个人类进入信息时代。接下来我们很快就会发生“第四次科技革命” ,这次将以技术和数据驱动整个世界,而人将在这次革命中并非是主角,当“阿法狗”打败世界围棋冠军的时候,我们可能已经意识到这个时代的来临,技术将不仅仅是技术,技术将会引领人类的发展和变革,用好了就是艺术,用不好有可能就是一场灾难.

所以我们期望透过技术服务,找到服务人类的规律,而不是取代人类,让更多人失业,而是让人类因技术变得更强大.
IT网络运维:端口安全应用场景
端口安全经常使用在以下几种场景:
· 应用在接入层设备,通过配置端口安全可以防止仿冒用户从其他端口攻击。
· 应用在汇聚层设备,通过配置端口安全可以控制接入用户的数量。
接入层使用场景
如图,用户PC1和PC3通过IP Phone接入SwitchA设备,用户PC2直接接入设备SwitchA,为了保证接入设备安全性,防止非法用户攻击,可以在接入设备SwitchA的接口上配置端口安全功能。
图8-1 端口安全使用在接入设备的组网场景

· 如果接入用户变动比较频繁,可以通过端口安全把动态MAC地址转换为安全动态MAC地址。这样可以在用户变动时,及时清除绑定的MAC地址表项。
· 如果接入用户变动较少,可以通过端口安全把动态MAC地址转换为Sticky MAC地址。这样在保存配置重启后,绑定的MAC地址表项不会丢失。
· 如果接入用户变动较少,且数量较少的情况下,可以通过配置为安全静态MAC地址,实现MAC地址表项的绑定。
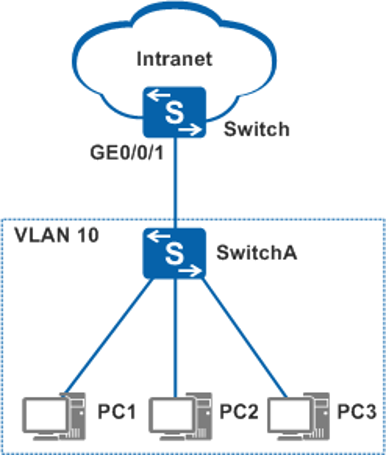
汇聚层使用场景
如图,树状组网中,多个用户通过SwitchA和汇聚层设备Switch进行通信。为了保证汇聚设备的安全性,控制接入用户的数量,可以在汇聚设备配置端口安全功能,同时指定安全MAC地址的限制数。
图8-2 端口安全使用在汇聚层设备的组网场景
